10-я поездка бесплатно
В программе АТП-СТАНДАРТ есть возможность рассчитывать 10 поездку и предоставлять скидку пассажиру в полуавтоматическом режиме.
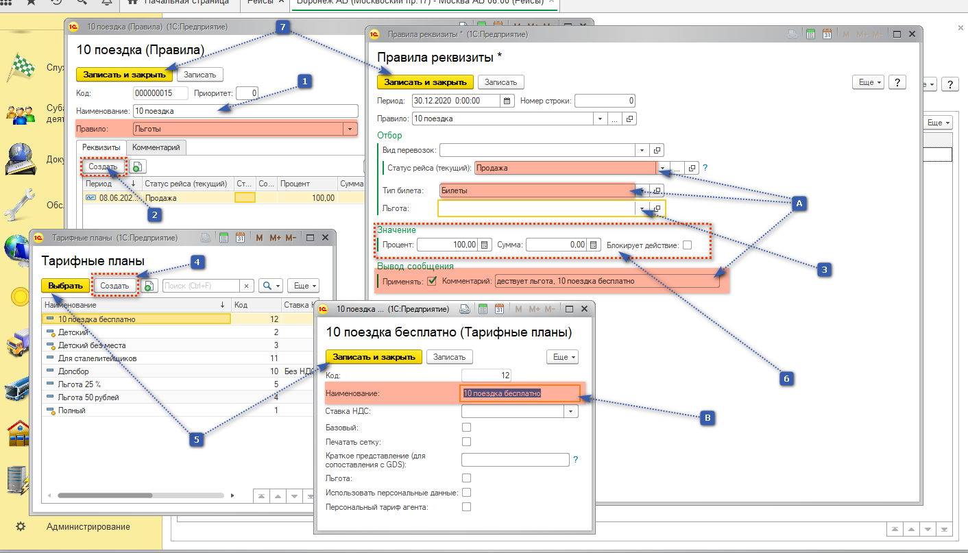
Шаг 1.
1. Прикрепляем правило "10 поездка бесплатно" к рейсу, для это заходим в раздел "Автостанция".
2. Открываем нужный рейс.
3. В рейсе выбираем вкладку "Правила".
4. Создаем правило.
Шаг 2.
1. Нажимаем на кнопку "Создать"
2. в поле Правило либо выбираем из списка правило, либо нажимаем на "Плюс" для создания правила.


Шаг 3.
1. В поле Правило выбираем правило "Льготы", обязательно меняем наименование на "10 Поездка".
2. Нажимаем на кнопку "Создать".
- А - Все поля заполняются согласно скриншота.
3. В поле Льгота нажимаем на стрелку и выбираем "Показать все"
4. В открывшемся окне нажимаем на кнопку "Создать".
- В - Заполняем только наименование "10 поездка бесплатно".
5. В двух окнах нажимаем "Записать и Закрыть".
6. В разделе значение указываете скидку - или процент скидки, или сумма.
7. В двух открытых окнах нажимаем "Записать и Закрыть".
После переходите на второй шаг обратно и выбираете правило из списка.
