Обновление расписания
Обновление расписания бывает нужно в разных ситуациях, но с обновлением нужно быть очень аккуратным.
Лишний раз ни чего не обновлять, если не знаете что конкретно вам нужно обновить, лучше позвоните нам.
Шаг 1.
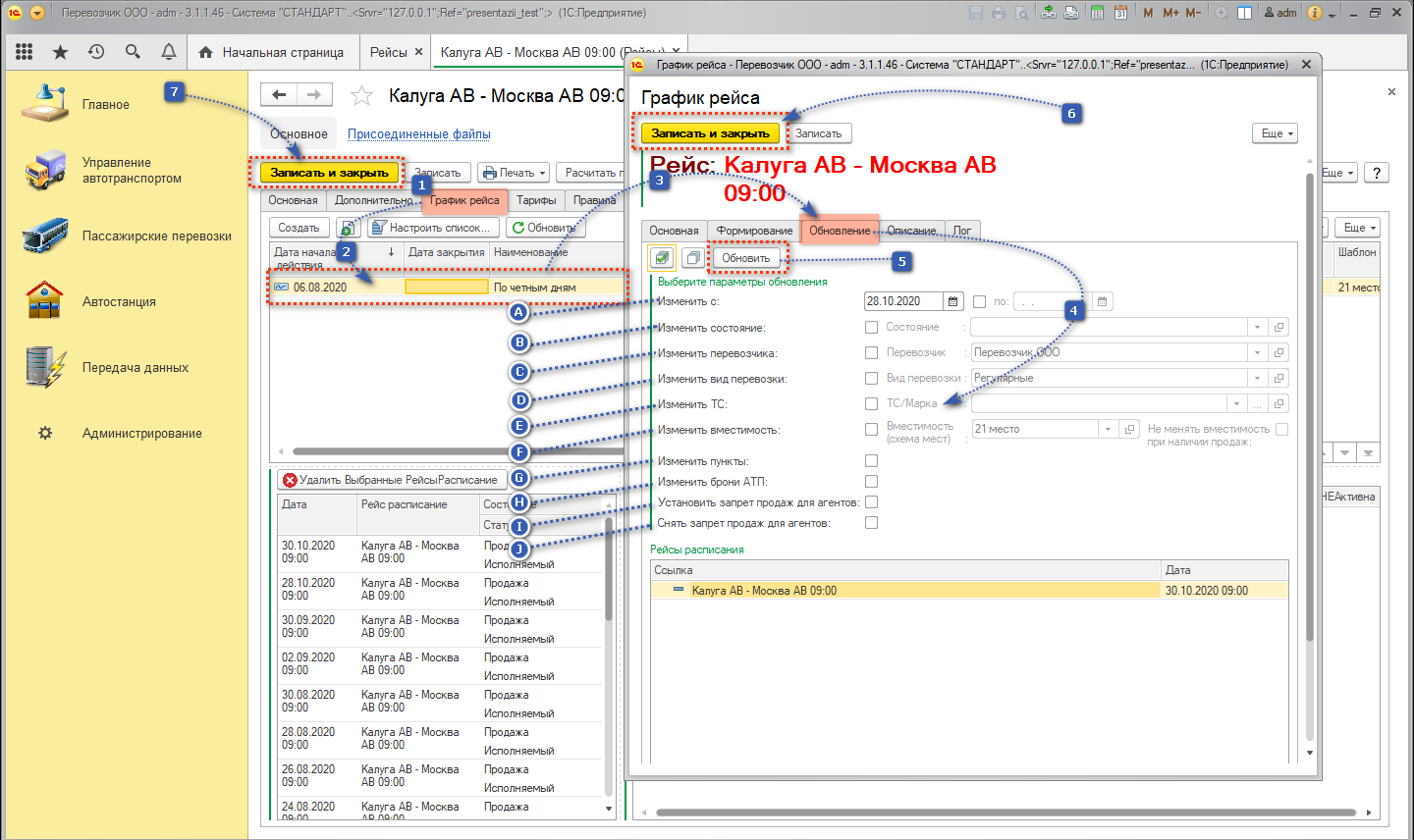
1. Открываем нужный рейс, в рейсе открываем вкладку "График рейса".
2. Выбираем нужный нам график. открываем двойным нажатием мыши.
3. В открывшемся окне выбираем вкладку "Обновление".
4. Выбираем нужный параметр для обновления:
• A Изменить с: и по: - задаете период для обновления, можно указать только с какого числа и тогда все сформированные расписания будут обновлены, можно ограничить по какое число, тогда расписания будут обновлены в указанном диапазоне;
• B Изменить состояние: можно выбрать из списка статус рейсов, например Отменен, тогда, после обновления рейс не будет отображаться в продаже и пассажиры смогут вернуть билет без удержаний;
• C Изменить перевозчика: можно выбрать другого перевозчика, который будет совершать рейсы;
• D Изменить вид перевозки: если нужно изменить с заказного на регулярный или наоборот;
• E Изменить ТС: если в графике изменили ранее указанное ТС;
• F Изменить вместимость: если меняется минимальная вместить рейса;
• G Изменить пункты: если в рейсе были изменены пункты (сделали неактивным один или несколько промежуточных пунктов, внесли коррекцию во времени прибытия-убытия промежуточных пунктов и т.п.);
• H Изменить брони АТП: если создали, либо отменили брони на рейс;
• I Установить запрет продаж для агентов: если хотите убрать рейс из интернет продаж;
• J Снять запрет продаж для агентов: если был установлен запрет продаж для агентов (пункт I), то можно снять данное ограничение;
5. Нажимаем кнопку "Обновить".
6. Нажимаем кнопку "Записать и закрыть" в графике.
7. Нажимаем кнопку "Записать и закрыть" в рейсе.
