Продажа билета: 10-я поездка бесплатно
Перед тем как использовать данный функционал в продаже билетов, нужно настроить правила на рейсе, как настроить правила на рейс смотрите инструкцию Создание правила "10 Поездка бесплатно"
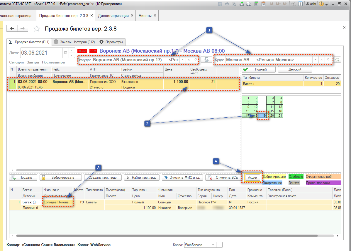
Шаг 1.
1. В продаже билетов выбираете пункты
2. Выбираете нужный рейс и место на этом рейсе.
3. Находите пассажира используя поиск.
4. Нажимаете на кнопку "Акции"

Шаг 2.
1. В поле Начало отбора указываете дату с какой начать отбор билетов пассажира. (Можно не заполнять, тогда все будут отображаться)
Выберите тарифный план.
2. Отметьте нужные билеты галками - которые сгорят при оплате этого билета.
3. Программа сама считает достаточно ли у пассажира поездок или нет. (Если поездок мало, то программа напишет сообщение, смотрите следующий скриншот)
4. Нажимаем "Применить".


Шаг 3.
1. После переходим к оформлению билета, нажимаем продать, продаем и выходить чек, где указана скидка.
